HP 3000 Manuals

Block [ HP Pascal/iX Reference Manual ] MPE/iX 5.0 Documentation


HP Pascal/iX Reference Manual

Block 

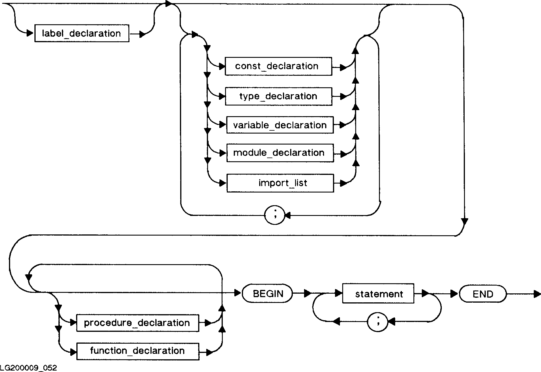
A block is a syntactically complete section of code.  There are two parts
to a block; the declaration part and the executable part.  Blocks may be
nested.  It is important that all objects appearing in the executable
part be defined in the declaration part or in the declaration part of an
outer block.

Syntax 

     block:

[]

NOTE MODULE declarations and IMPORT lists cannot appear in inner blocks such as in procedures or functions.


MPE/iX 5.0 Documentation